Kwas metylomalonowy
| ||||||||||||||||||||||||||||
| ||||||||||||||||||||||||||||
| Ogólne informacje | ||||||||||||||||||||||||||||
| Wzór sumaryczny |
C4H6O4 | |||||||||||||||||||||||||||
|---|---|---|---|---|---|---|---|---|---|---|---|---|---|---|---|---|---|---|---|---|---|---|---|---|---|---|---|---|
| Masa molowa |
118,09 g/mol | |||||||||||||||||||||||||||
| Wygląd |
krystaliczne, beżowe ciało stałe[1] | |||||||||||||||||||||||||||
| Identyfikacja | ||||||||||||||||||||||||||||
| Numer CAS | ||||||||||||||||||||||||||||
| PubChem | ||||||||||||||||||||||||||||
| DrugBank | ||||||||||||||||||||||||||||
| ||||||||||||||||||||||||||||
| ||||||||||||||||||||||||||||
| ||||||||||||||||||||||||||||
| ||||||||||||||||||||||||||||
| Podobne związki | ||||||||||||||||||||||||||||
| Podobne związki | ||||||||||||||||||||||||||||
| Jeżeli nie podano inaczej, dane dotyczą stanu standardowego (25 °C, 1000 hPa) | ||||||||||||||||||||||||||||
Kwas metylomalonowy – organiczny związek chemiczny z grupy kwasów dikarboksylowych.
Metabolizm

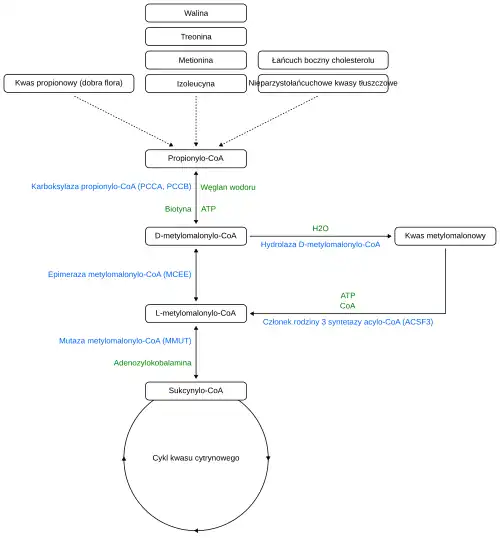
Kwas metylomalonowy jest produktem ubocznym ścieżki metabolizmu propionianu[3]. Źródłami wyjściowymi są następujące produkty, a w nawiasach podano ich przybliżony udział w metabolizmie propionianu w całym organizmie[4]:
- niezbędne aminokwasy: metionina, walina, treonina i izoleucyna[5] (~ 50%)[4]
- nieparzystołańcuchowe kwasy tłuszczowe[5] (~ 30%)[4]
- kwas propionowy z fermentacji bakteryjnej[5] (~ 20%)[4]
- łańcuch boczny cholesterolu[5]
- tymina[6]
Pochodna propionianu, propionylo-CoA, jest przekształcana w D-metylomalonylo-CoA przez karboksylazę propionylo-CoA, a następnie przekształcana w L-metylomalonylo-CoA przez epimerazę metylomalonylo-CoA[7]. Wejście do cyklu kwasu cytrynowego następuje poprzez konwersję L-metylomalonylo-CoA do sukcynylo-CoA przez mutazę L-metylomalonylo-CoA, przy czym witamina B12 w postaci adenozylokobalaminy jest wymagana jako koenzym[3]. Ten szlak degradacji propionylo-CoA do sukcynylo-CoA stanowi jeden z najważniejszych szlaków anaplerotycznych cyklu kwasu cytrynowego[8]. Kwas metylomalonowy powstaje jako produkt uboczny tego szlaku metabolicznego, gdy D-metylomalonylo-CoA jest rozszczepiany na kwas metylomalonowy i CoA przez hydrolazę D-metylomalonylo-CoA[3][6]. Enzym członek rodziny 3 syntetazy acylo-CoA (ACSF3, z ang. acyl-CoA synthetase family member 3) jest z kolei odpowiedzialny za konwersję kwasu metylomalonowego i CoA do metylomalonylo-CoA.[9].
Wewnątrzkomórkowe esterazy są zdolne do usuwania grupy metylowej (−CH
3) z kwasu metylomalonowego i tym samym generowania kwasu malonowego[10].
Znaczenie kliniczne
Niedobór witaminy B12
Podwyższony poziom kwasu metylomalonowego może wskazywać na niedobór witaminy B12. Jest on jednak czuły (osoby z niedoborem prawie zawsze uzyskują wynik pozytywny), ale nieswoisty (u osób bez niedoboru witaminy B12 można wykryć podwyższony poziom kwasu metylomalonowego)[a]. MMA jest podwyższone u 90-98% pacjentów z niedoborem witaminy B12. Ma niższą specyficzność, ponieważ 20–25% pacjentów w wieku powyżej 70 lat ma podwyższony poziom MMA, ale 25-33% z nich nie ma niedoboru witaminy B12. Z tego powodu test MMA nie jest rutynowo zalecany u osób starszych[11].
Choroby metaboliczne
Nadmiar jest związany z kwasicami metylomalonowymi.
Jeśli podwyższonemu stężeniu kwasu metylomalonowego towarzyszy podwyższone stężenie kwasu malonowego, może to świadczyć o chorobie genetycznej spowodowanej mutacją genu ACSF3 – złożonej kwasicy malonowej i metylomalonowej (CMAMMA, z ang. combined malonic and methylmalonic aciduria). Obliczając stosunek kwasu malonowego do metylomalonowego w osoczu krwi, CMAMMA można odróżnić od klasycznej kwasicy metylomalonowej[12].
Rak
Co więcej, akumulacja MMA we krwi wraz z wiekiem została powiązana z progresją nowotworu w 2020 r.[13]
Przerost bakterii w jelicie cienkim
Przerost bakterii w jelicie cienkim może również prowadzić do podwyższonego poziomu kwasu metylomalonowego z powodu konkurencji bakterii w procesie wchłaniania witaminy B12[14]. Dotyczy to witaminy B12 z pożywienia i suplementacji doustnej i może być ominięte przez zastrzyki witaminy B12. Na podstawie badań przypadków pacjentów z zespołem krótkiego jelita postawiono również hipotezę, że przerost bakterii jelitowych prowadzi do zwiększonej produkcji kwasu propionowego, który jest prekursorem kwasu metylomalonowego[15][14]. Wykazano, że w tych przypadkach poziom kwasu metylomalonowego powrócił do normy po podaniu metronidazolu[15][16].
Pomiar
Stężenia MMA we krwi są mierzone za pomocą chromatografii gazowej lub LC-MS, a oczekiwane wartości MMA u zdrowych osób wynoszą od 73 do 271 nmol/l[17][18].
Uwagi
- ↑ Zob. opis czułości i swoistości: Sensitivity and Specificity, Emory School of Medicine, Department of Emergency Medicine [zarchiwizowane 2012-10-01] (ang.)..
Przypisy
- 1 2 3 Methylmalonic acid [online], karta charakterystyki produktu Sigma-Aldrich, numer katalogowy: M54058 [dostęp 2012-03-14]. (przeczytaj, jeśli nie wyświetla się prawidłowa wersja karty charakterystyki)
- ↑ Methylmalonic acid [online], karta charakterystyki produktu Sigma-Aldrich, numer katalogowy: M54058 [dostęp 2012-03-14] (ang.). (przeczytaj, jeśli nie wyświetla się prawidłowa wersja karty charakterystyki)
- 1 2 3 Joanne Tejero, Felicia Lazure, Ana P. Gomes, Methylmalonic acid in aging and disease, „Trends in Endocrinology & Metabolism”, 35 (3), 2024, s. 188–200, DOI: 10.1016/j.tem.2023.11.001, PMID: 38030482, PMCID: PMC10939937 [dostęp 2024-11-05] (ang.).
- 1 2 3 4 R.J. Chandler, C.P. Venditti, Genetic and genomic systems to study methylmalonic acidemia, „Molecular Genetics and Metabolism”, 86 (1-2), 2005, s. 34–43, DOI: 10.1016/j.ymgme.2005.07.020, PMID: 16182581, PMCID: PMC2657357 [dostęp 2024-11-05] (ang.).
- 1 2 3 4 Matthias R Baumgartner i inni, Proposed guidelines for the diagnosis and management of methylmalonic and propionic acidemia, „Orphanet Journal of Rare Diseases”, 9 (1), 2014, art. nr 130, DOI: 10.1186/s13023-014-0130-8, PMID: 25205257, PMCID: PMC4180313 [dostęp 2024-11-05] (ang.).
- 1 2 Robin J. Kovachy, Sally P. Stabler, Robert H. Allen, D-Methylmalonyl-CoA Hydrolase, „Methods in Enzymology”, 166, Elsevier, 1988, s. 393–400, DOI: 10.1016/s0076-6879(88)66051-4, ISBN 978-0-12-182067-1 (ang.).
- ↑ Rui Diogo i inni, Methylmalonyl Coenzyme A (CoA) Epimerase Deficiency, an Ultra-Rare Cause of Isolated Methylmalonic Aciduria With Predominant Neurological Features, „Cureus”, 2023, art. nr e48017, DOI: 10.7759/cureus.48017, PMID: 38034150, PMCID: PMC10687495 [dostęp 2024-11-05] (ang.).
- ↑ M. Sol Collado i inni, Biochemical and anaplerotic applications of in vitro models of propionic acidemia and methylmalonic acidemia using patient-derived primary hepatocytes, „Molecular Genetics and Metabolism”, 130 (3), 2020, s. 183–196, DOI: 10.1016/j.ymgme.2020.05.003, PMID: 32451238, PMCID: PMC7337260 [dostęp 2024-11-05] (ang.).
- ↑ ACSF3 gene [online], MedlinePlus [dostęp 2024-06-15] (ang.).
- ↑ B.A McLaughlin i inni, Methylmalonate toxicity in primary neuronal cultures, „Neuroscience”, 86 (1), 1998, s. 279–290, DOI: 10.1016/S0306-4522(97)00594-0 [dostęp 2024-06-18] (ang.).
- ↑ Timothy C. Hain, B12 Deficiency and Dizziness [online], dizziness-and-balance.com, 2022 [dostęp 2024-06-18].
- ↑ Monique G.M. de Sain-van der Velden i inni, A New Approach for Fast Metabolic Diagnostics in CMAMMA, „JIMD Reports”, 30, 2016, s. 15–22, DOI: 10.1007/8904_2016_531, PMID: 26915364, PMCID: PMC5110436 (ang.).
- ↑ Ana P. Gomes i inni, Age-induced accumulation of methylmalonic acid promotes tumour progression, „Nature”, 585 (7824), 2020, s. 283–287, DOI: 10.1038/s41586-020-2630-0, PMID: 32814897, PMCID: PMC7785256 [dostęp 2024-06-18] (ang.).
- 1 2 R.A. Giannella, S.A. Broitman, N. Zamcheck, Competition Between Bacteria and Intrinsic Factor for Vitamin B12: Implications for Vitamin B12 Malabsorption in Intestinal Bacterial Overgrowth, „Gastroenterology”, 62 (2), 1972, s. 255–260, DOI: 10.1016/S0016-5085(72)80177-X [dostęp 2024-06-18] (ang.).
- 1 2 Timothy A Sentongo, Ruba Azzam, Joel Charrow, Vitamin B12 Status, Methylmalonic Acidemia, and Bacterial Overgrowth in Short Bowel Syndrome, „Journal of Pediatric Gastroenterology and Nutrition”, 48 (4), 2009, s. 495–497, DOI: 10.1097/MPG.0b013e31817f9e5b [dostęp 2024-06-18] (ang.).
- ↑ Lissette Jimenez i inni, Is Serum Methylmalonic Acid a Reliable Biomarker of Vitamin B12 Status in Children with Short Bowel Syndrome: A Case Series, „The Journal of Pediatrics”, 192, 2018, s. 259–261, DOI: 10.1016/j.jpeds.2017.09.024, PMID: 29129351, PMCID: PMC6029886 [dostęp 2024-06-18] (ang.).
- ↑ Sonia Isber, The role of poor nutritional status and hyperhomocysteinemia in complicated pregnancy in Syria, Universität Des Saarlandes, Universität Des Saarlandes, 2006, s. 31, DOI: 10.22028/D291-20838 [dostęp 2024-06-18] (ang.), rozprawa doktorska.
- ↑ Methylmalonic Acid, Serum or Plasma (Vitamin B12 Status) [online], ARUP Laboratories [dostęp 2024-06-18] (ang.).
Przeczytaj ostrzeżenie dotyczące informacji medycznych i pokrewnych zamieszczonych w Wikipedii.

